MD Moo Converter 軟體評論
MD Moo Converter 是一款專門用來將Readmoo平台上的電子書轉換成適合Kindle家族閱讀的DRM-free格式的軟體。這款軟體的設計目的是為了讓用戶能夠輕鬆地將已購買的電子書轉換並在更多設備上進行閱讀。對於常常使用Kindle的讀者來說,這是一個非常實用的工具。
免責聲明:
下載並安裝 MD Moo Converter 免費版
軟體功能介紹
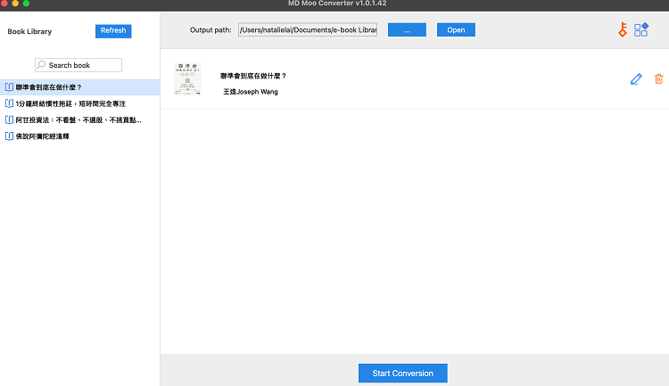
1. 使用MD Moo Converter非常簡單。首先,您只需要點擊[刷新]按鈕,從Readmoo軟體中獲取您的書籍。
2. 然後,將書籍拖放到軟體界面上的書籍圖標處。此時,軟體會顯示出書籍的名稱和作者,您也可以點擊編輯圖標來修改書名。

3. 接下來,只需要點擊[開始轉換]按鈕,軟體便會開始將書籍從EPUB格式轉換成適合Kindle閱讀的DRM-free格式。整個過程非常快捷且方便,即使是技術小白也能輕鬆上手。

個人感受
在我使用MD Moo Converter的過程中,我對其直觀且友好的用戶界面印象深刻。從獲取書籍到完成轉換,整個過程只需幾個簡單的步驟,並且轉換速度相當快,節省了大量的時間。這對於需要快速轉換大量書籍的用戶來說,是一個非常大的優勢。
更重要的是,轉換後的電子書在Kindle上閱讀非常流暢,並沒有因為格式轉換而出現任何排版錯誤或其他問題。這一點讓我感到非常滿意,因為閱讀體驗沒有受到任何影響。
總結
總的來說,MD Moo Converter是一款非常出色的電子書轉換軟體,尤其適合那些經常使用Readmoo和Kindle的讀者。它操作簡單、轉換快速且效果優良,是一本值得推薦的工具。如果您正在尋找一款能夠輕鬆轉換電子書格式的軟體,MD Moo Converter絕對是您的不二選擇。
立即購買 MD Moo Converter




